最終更新日 2026-05-01
入力補完用途のフェイクのhmPy.py
Visual StudioなどでhmPy用途のIronPythonでの開発をする際の入力補完問題
hmPyに用意された各種オブジェクト・フィールド・メソッドは、秀丸からのみ利用可能です。
IronPythonのライブラリとして提供されているわけではありなせん。
裏を返せば、ソースの記述の際に、このままでは入力補完がままならず、
書きづらいという問題があります。
そこで、 簡易的な対策として、「入力補完向け」と割り切った「hmPy.py」を提供します。
ダウンロード
更新日 2025/09/16
hmPy.py
この「hmPy.py」のライブラリは、本番(秀丸マクロ実行中内で) import するライブラリではありません。
自身でhmPy用のpython(IronPython)プログラムを作成する場合には、
このフェイクのhmPy.pyファイルを適当にコピーしてインポートするとよいでしょう。


ironpythonは、Visual Studio では、ユーザーの独自作成のライブラリのモジュールをすぐに認識しないことが多いため、
from hmPy import hm
の部分を記述したら、一度ソリューション(プロジェクト)を閉じて、改めてソリューションを開きましょう

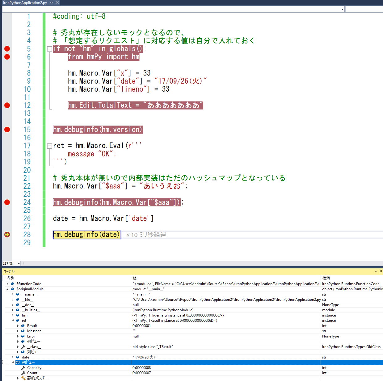
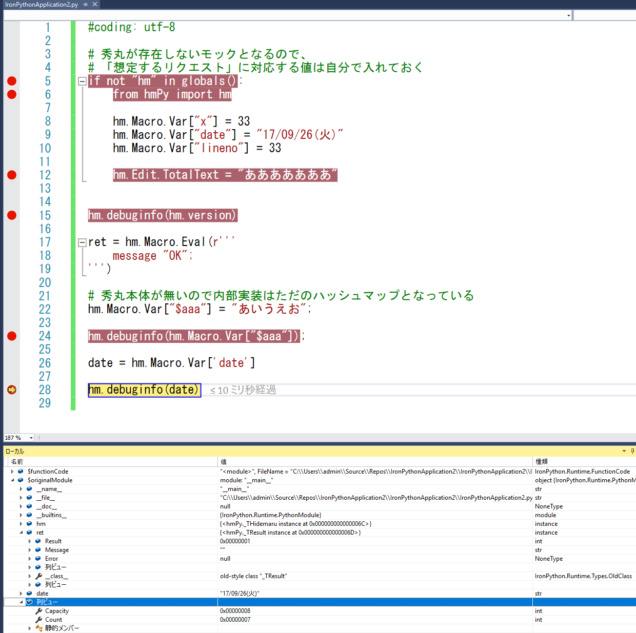
IronPythonでは、監視モニターで出る値が、少し特殊なオブジェクトの中に格納される形となります。
注意しましょう。
