「hmPy・IronPython」と「開発環境」
概要
IronPythonの開発環境としてはVisual Studio 2017、2015、2013あたりがベストです。
他の選択肢としてはSharpDevelopmentなども存在しますが、Visual Studioの方が完成度も安定性もはるかに優れています。
数年前までは「7~10万円相当」だったものが、2013年以降、
「個人使用・個人開発では事実上無料になった」というのも大きなポイントでしょう。
又、Visual Studioの日本語OS環境では、pyファイルの文字コードがCP932がデフォルトとなっているため、
秀丸マクロ用途の組み込み用途(hmPyの要求要件)とも一致しているのもポイントが非常に高いと言えます。
プロジェクト作成シーンなど
.NETのバージョンは 4.0を選択のこと

この段階でVisual Studio がエラーを吐いた場合
Visual Studio 2013 や Visual Studio 2015 を利用している状態で、
IronPython v 2.7.6など、2.7.5以外のバージョンを(msi経由で)インストールしてしまうと、
IronPythonのバージョンが新しすぎて、エラーが発生します。(2017/03/24現在)
(Visual Studio だけではなく、SharpDevelopという開発環境もエラーが発生します。)
IronPython v2.7.5を利用してください。
Visual Studio 2017の場合は、IronPython 2.7.7まで対応しています。
Visual Studio 2019の場合は、IronPython 2.7.9まで対応しています。
入力補完のシーンなど
入力補完がされるものは、される。
されないものは、dynamic型で実装されており、通常遅延バインド(スクリプトの実行時に決まる)される。

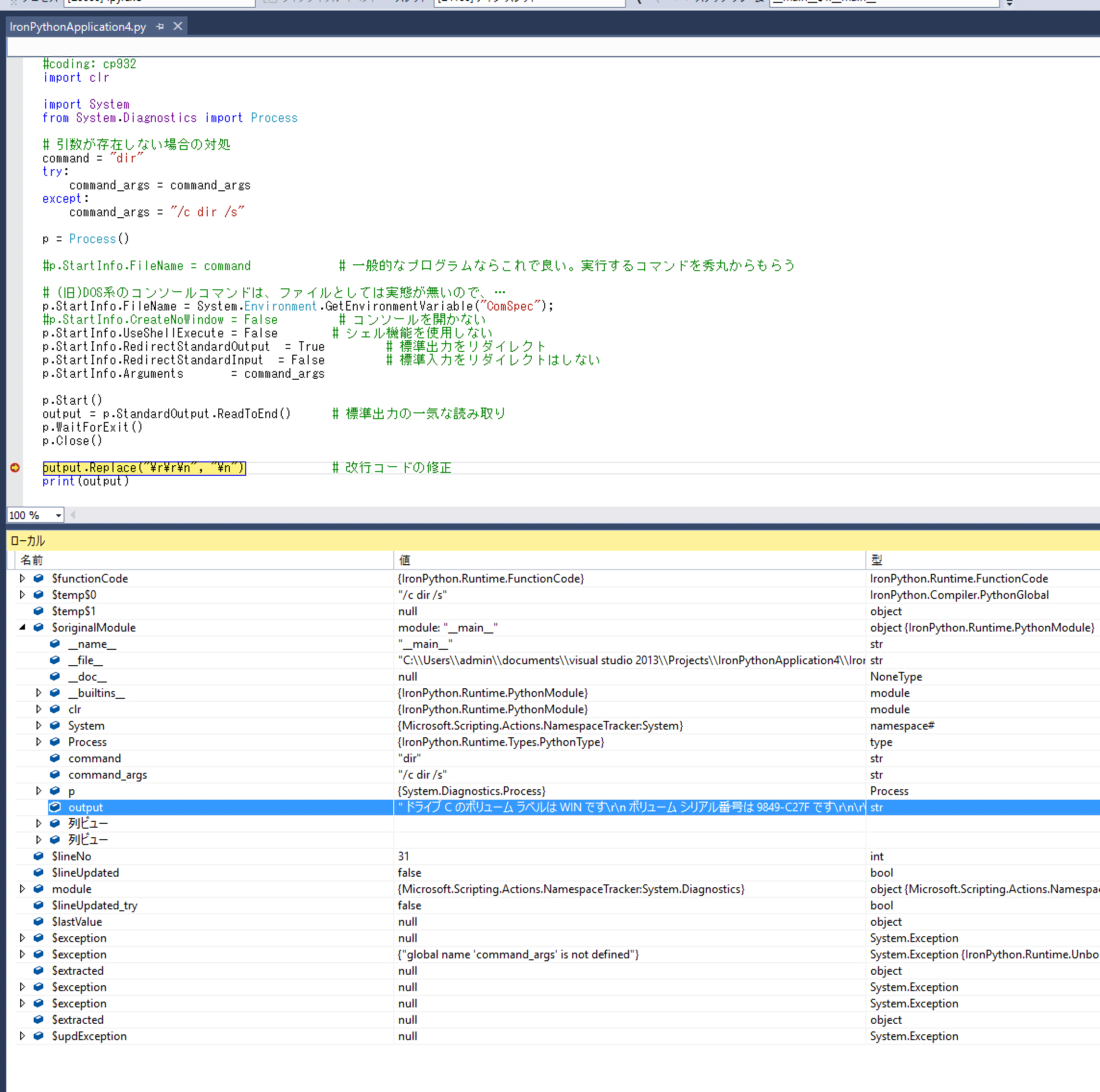
デバッガーシーンなど
デバッグやステップ実行も可能です。
